Nishita Sky Texture with Procedural Background

Mindwatering Incorporated

Author: Abigail Black

Created: 05/25/2024 at 09:23 AM

 

Category:
Animation
Blender

Introduction
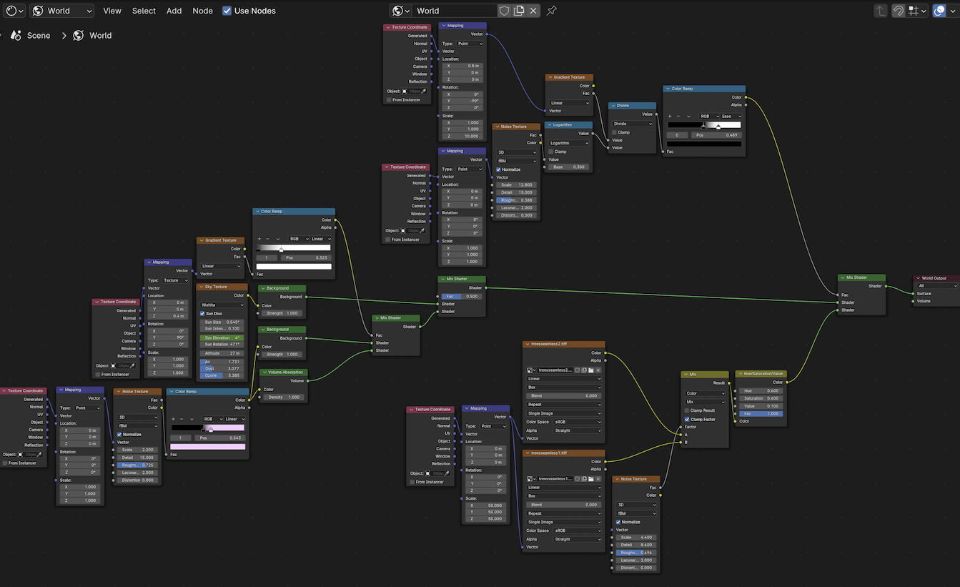
If the Blender user does not wish to use a skybox or HDR background, then the user must create a daytime background in the Node Editor. This is a node setup for a Nishita Sky at sunrise/sunset, with a procedural mountain and cloud background. This can be tweaked for different times of day.

There are three main node trees:
- Clouds
- Mountains
- Mountain Shader (optional)

Blender Version:
Blender 4.1.1.

--------

STEPS
Shift+A:
- Input -> Texture Coordinate x5
- Shader -> Mix x3
- Shader -> Background x2
- Shader -> Volume Absorption
- Texture -> Noise x3
- Texture -> Image x2
- Texture -> Sky
- Texture -> Gradient x2
- Converter -> Color Ramp x3
- Converter -> Math x2
- Color -> Mix
- Vector -> Mapping x5


CLOUDS
Texture Coordinate 1
- Generate output -> Mapping 1 Vector input

Mapping 1
Vector output -> Noise Texture 1 Vector input

Noise Texture 1
- Factor output -> Color Ramp 1 input
- Scale: 2.200
- Detail: 15
- Roughness: 0.700

Color Ramp 1
- Color output -> Volume Absorption Color input
- Color output -> Background 1 Color input
- Black: 0.500
- White: 0.550 -> change white to a light pink

Volume Absorption
- Output -> Mix Shader 1 lower Shader input

Background 1
- Output -> Mix Shader 1 upper Shader input

Mix Shader 1
- Output -> Mix Shader 2 lower Shader input

Texture Coordinate 2
- Generate output -> Mapping 2 Vector input

Mapping 2
- Output -> Gradient Texture 1 input
- Location Z: 0.4 m
- Rotation Y: 90º

Gradient Texture 1
- Factor output -> Color Ramp 2 input
- Dropdown: Linear

Color Ramp 2
- Color output -> Mix Shader 1 Factor input
- Black: 0
- White: 0.300

Sky Texture
- Output -> Background 2 Color input
- Dropdown: Nishita
- Sun Size: .500
- Sun Intensity: 0.100
- Sun Elevation: 4º
- Altitude: 27 m
- Air: 1.700
- Dust: 3
- Ozone: 5

Background 2
- Output -> Mix Shader 2 upper Shader input

Mix Shader 2
Output -> Mix Shader 3 upper Shader input


MOUNTAINS
Texture Coordinate 3
- Generated output -> Mapping 3 Vector input

Mapping 3
- Output -> Gradient 2 input
- Location X: 0.8 m
- Rotation Y: -90º
- Scale Z: 10

Gradient 2
- Factor output -> Math 2 upper Value input

Texture Coordinate 4
- Generated output -> Mapping 3 Vector input

Mapping 4
- Output -> Noise Texture 2 Vector input

Noise Texture 2
- Factor output -> Math 1 upper Value input
- Scale: 13
- Detail: 15
- Roughness: 0.400

Math 1
- Output -> Math 2 lower Value input
- DropdownL Logarithm
- Base: 0.300

Math 2
- Output -> Color Ramp 3
- Dropdown: Divide

Color Ramp 3
- Color output ->Mix Shader 2 Factor input
- Black: 0.500
- White: 0.700


MOUNTAINS MATERIAL (optional)
Texture Coordinate 5
- Generated output -> Mapping 5 Vector input

Mapping 5
- Output ->Image Texture 1 input
- Output -> Image Texture 2 input
- Scale X, Y, Z: 50

Image Texture 1
- Color output -> Mix Color A input
- Image: forest canopy 1

Image Texture 2
- Color output -> Mix Color B input
- Image: forest canopy 2

Noise Texture 3
- Factor output -> Mix Color Factor input
- Scale: 4.400
- Detail: 8.500
- Roughness: 0.700

Mix Color
Output -> Mix Shader 2 lower Shader input

Mix Shader 3
- Output -> Word Output Surface input


Finished Render
Finished Render

Finished Node Tree
Finished Node Tree

previous page

×